2023:Box (CMIS Binding): Difference between revisions
| Line 247: | Line 247: | ||
|- | |- | ||
| style="padding:25px; vertical-align:center; width:35%" | | | style="padding:25px; vertical-align:center; width:35%" | | ||
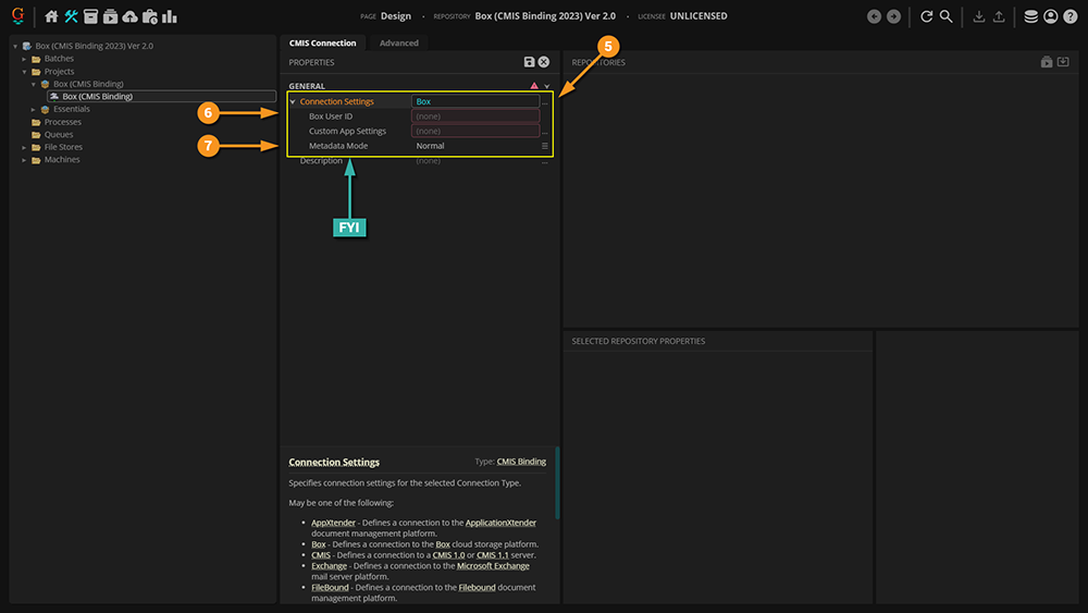
#<li value="9"></li> | #<li value="9">Enter your expression in the dialogue box.</li> | ||
{|cellpadding=10 cellspacing=5 style="margin:12px" | |||
|- | |||
|style="font-size:125%; background-color:#36b0a7; color:white; width:28px; text-align:center"|'''FYI''' | |||
|style="border: 4px solid #36b0a7"| | |||
Did you know something? I'm explaining that to you here. | |||
|} | |||
#<li value="10">When finished, click OK.</li> | |||
|| [[File:2023-Box-CMIS-Binding-Performing-a-Mapped-Export-07.png]] | || [[File:2023-Box-CMIS-Binding-Performing-a-Mapped-Export-07.png]] | ||
|- | |- | ||
Revision as of 12:54, 22 May 2023
| WIP |
This article is a work-in-progress or created as a placeholder for testing purposes. This article is subject to change and/or expansion. It may be incomplete, inaccurate, or stop abruptly. This tag will be removed upon draft completion. |

Basic one linter about what a Box connection is.
About
Integration with Box in Grooper leverages the CMIS+ architecture to allow you to take full advantage of this powerful Content Management System.
How To
How to Create a Box CMIS Connection
Account ID
|
In order to connect to Box in Grooper you’ll need and enterprise account, and what Box refers to as an Account ID.
|
|
Create Box CMIS Connection in Grooper
|
| ||
|
| ||
|
| ||
|
Having saved your settings, you can now import the repository. To do so:
|
| ||
|
|
Configuring a Basic Box Export
Understanding the Source
|
Perhaps the most challenging aspect of explaining how to leverage this functionality is the fact that it requires access to a Box environment. One was created for the sake of this article, but unfortunately cannot be shared externally. The scope of this article also does not allow explaining setting up Box, as that's an exhaustive topic on its own. |
|
Understanding the Content Model
|
The purpose of this Content Model is to simply extract three fields of information from the document in its accompanying Batch. |
|
Extracted Data
Before the Document Export activity can send data, it must have data. It's easy to get in the habit of testing extraction on a Data Field or a Data Model and feel good about the results, but it must be understood that the information displayed when doing so is in memory, or temporary. When the Extract activity is successfully run against a properly classified document (you can at the very least manually assign a Document Type) it creates Index Data and marries it to the document via a JSON file called Grooper.DocumentData.json.
You can verify the extracted data's existence as follows:
|
|
|
|
Add an Export Behavior
This configuration is specific to this article. While aspects of it can apply to any configuration, it's worth noting that your environment may require slightly different settings (especially considering proprietary pieces of information like the Account ID). Note that the URLs in the image cannot be connected to externally, so attempting to copy this configuration verbatim will give you errors. This is meant as a guide, and will require an actual Box environment on your end to be established, and real information from it supplied.
|
| ||
|
| ||
|
| ||
|
| ||
|
| ||
|
| ||
|
| ||
|
| ||
|
|
Performing Mapped Export for Box CMIS Connection
The approach taken below is via the object command interface. These same settings can be applied to a Step in a Batch Process to achieve the same results, albeit in a slightly different area of the Grooper UI.
|
| ||
|
| ||
|
| ||
|
| ||
|
| ||
|
| ||
|
| ||
|
|
| ||
|
|
| ||
|
|
| ||
|
|
| ||
|
|
| ||
|
|
|
Configuring a Mapped Box Export
Version Differences
Prior to Grooper 2.9 the ability to connect to Box via CMIS Connection did not exist.

































