2.90:Compile Stats: Difference between revisions
| Line 14: | Line 14: | ||
{| | {| | ||
| style="padding:25px; vertical-align:top" | | | style="padding:25px; vertical-align:top" | | ||
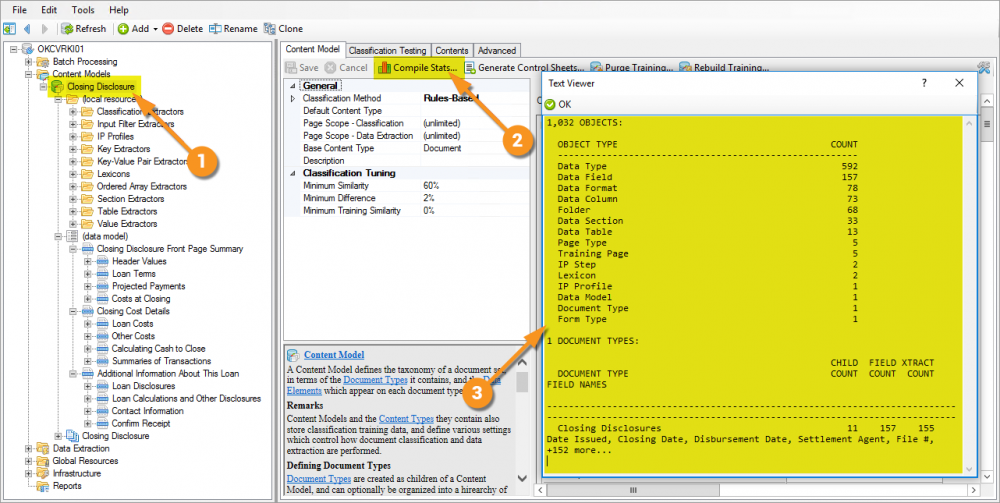
# Select an appropriate '''Content Type''' ('''Content Model''', '''Content Category''', or '''Document Type'''). | # Select an appropriate '''Content Type''' ('''Content Model''', '''Content Category''', or '''Document Type''') from the node tree. | ||
# Press the '''Compile Stats''' button. | # Press the '''Compile Stats''' button. | ||
# The output is a simple Text Viewer giving a count of all the appropriate child objects. | # The output is a simple Text Viewer giving a count of all the appropriate child objects. | ||
Revision as of 08:33, 5 May 2020
Analytics for the tool that feeds analytics!
About
How To
Version Differences
Prior to Grooper 2.9 the Compile Stats command did not exist.

