Microsoft Office Integration (Concept)

Microsoft Office integration allows a Grooper user th leverage the native text of files generated in the Microsoft Office Suite such as Microsoft Word documents and Microsoft Excel spreadsheets. This feature can pull text from and perform type-specific activities on these files.
Supported File Types
- Microsoft Word documents (.docx)
- Microsoft Excel spreadsheets (.xlsx)
- Microsoft PowerPoint presentations (.pptx)
- Microsoft Outlook Data (.pst)
- Outlook Message (.msg)
Note: This feature does not support older, non-XML file types (.doc, .xls, .ppt, etc.).
How to Use
To make use of this feature, ensure that Microsoft Office is installed on the machine running Grooper Design Studio.
Getting a Result
|
Viewing the Results
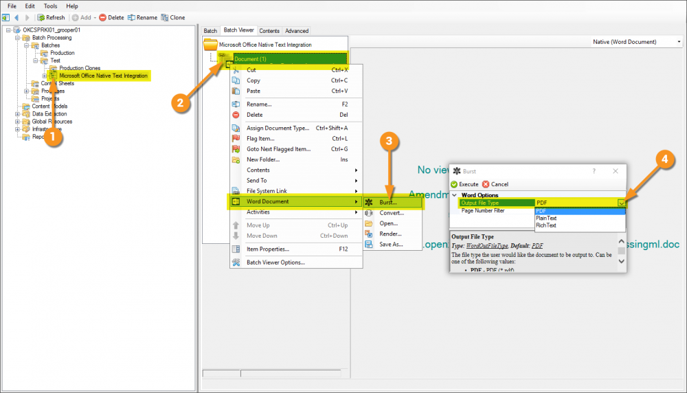
In the image below you can see a Burst version of the document copied a few times showing a result for each PDF, Plain Text, and Rich Text.
Version Differences
Prior to Grooper 2.9 files from the Microsoft Office Suite had to be rendered (essentially a "print...") to PDF in order to view contents and use activities more effectively.