Box (CMIS Connection Type)

Secure collaboration with anyone, anywhere, on any device, now connected to Grooper.
A completed Content Model and accompanying Batch used for this setup can be found here. It is not required to download to understand this article, but can be helpful because it can be used to follow along with the content of this article. This file was exported from and meant for use in Grooper 2.9
About
Integration with Box in Grooper leverages the CMIS+ architecture to allow you to take full advantage of this powerful Content Management System.
How To
Following is an example of how to configure the Box CMIS Connection object and achieve an export of data.
| ! | Some of the tabs in this tutorial are longer than the others. Please scroll to the bottom of each step's tab before going to the step. |
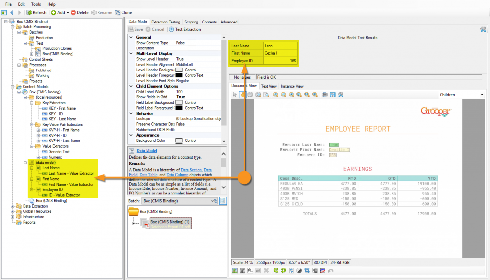
Understanding the Content Model
|
The purpose of this Content Model is to simply extract the table of information from the document in its accompanying Batch.
|