2.80:Render (Activity)

From Grooper Wiki


This article is about an older version of Grooper.

Information may be out of date and UI elements may have changed.

2025202420232.80
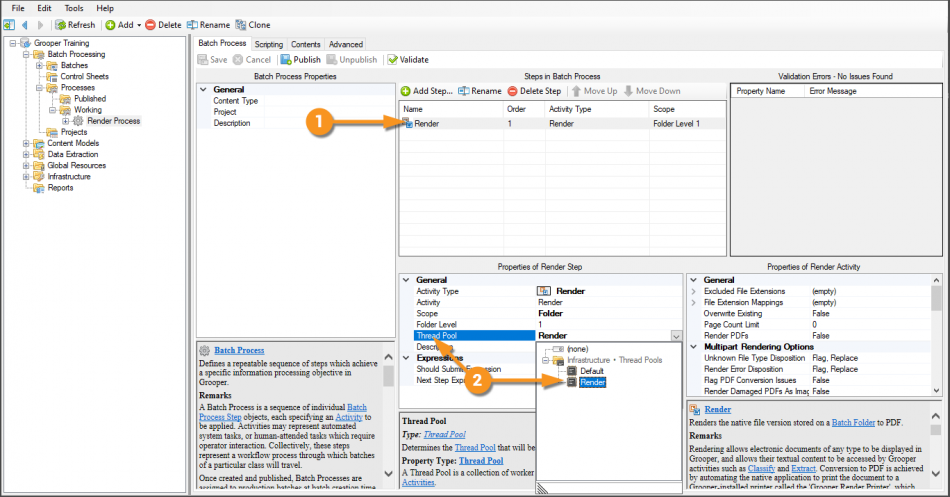
The Render activity's property panel

print Render is an Activity that converts files of various formats to PDF. It does this by digitally printing the file to PDF using the Grooper Render Printer. This normalizes electronic document content from file formats Grooper cannot read natively to PDF (which it can read natively), allowing Grooper to extract the text via the format_letter_spacing_wide Recognize Activity.

About

Render effectively "prints" the document as a PDF file, outputting a PDF document containing a scanned image of that document and any native text data. This is done using the Grooper Render Printer. In order to do this, four conditions must be met:

  1. The Grooper Render Printer must be installed on the machine running the Render activity. For information on how to install the Grooper Render Printer visit the How To section of this article.
  2. The Grooper Render Printer must be set as the default printer under for the user account running the Render activity.
  3. The native application for the file type must be installed on the machine running the Render activity. For example, Word must be installed in order for Render to render .docx files as PDFs.
  4. The native application must provide a shell print verb. In other words, when you right click the file in Windows File Explorer, a "Print" option is present.

Once the document is processed with the Render activity, you will be able to manipulate the document as if it is a PDF document in Grooper. You will be able to use other PDF related activities, such as 2.90:Content Action to split out individual pages of multi-page PDFs and the native PDF text extraction functionality of the Recognize activity.

Before rendering to PDF using Render After rendering to PDF using Render


Render and Batch Processing

For Batch Processing, the Render activity can only run on one individual machine at a time, using a single thread of processing resources. This means a Grooper Activity Processing service must be created using a Thread Pool with its Concurrency Mode set to PerMachine.

Thread Pools control how much of your system's resources are allocated to processing Activities. Most activities can take full advantage of your system's parallel processing resources and grab multiple threads at a time. Furthermore, multiple instances of an activity can generally run on multiple machines. For example, four workstations working in the same Grooper Repository could each run two instances of the Recognize activity as long as there are the threads available to process each task.

However, the Render activity is different. It can only run on one machine at a time, using a single thread. That means only one Render task can perform at a time on a single machine at a time. Each document rendered by the Render activity must be converted to a PDF one at a time, and if multiple machines are attempting to execute the Render activity, they have to wait their turn until the machine ahead of them is finished.

For more information on how to set this up, visit the How To section of this article.

How To

Install the Grooper Render Printer

Download the Grooper Render Printer Installer

First, download the Grooper Render Printer Installer from Grooper xChange. Click on the link below to download the installer files.

https://xchange.grooper.com/discussion/118/grooper-render-printer-installation

Extract the Installer Files and Run the Installer

Locate the downloaded zip file in Windows File Explorer. Right click the zip file and select "Extract All..." In the next window, choose the location to extract the installer files and press the "Extract" button.

Navigate through the extracted folders until you locate the "Setup.exe" file, seen below. Right click the "Setup.exe" file and select "Run as administrator"

Back to the top

Step Through the Installer Prompts

Upon opening the "Setup.exe" file, the Grooper Render Printer Installer will run. Click the "Next" button to continue through the installer's prompts.

Press the "Finish" button to finish installing the Grooper Render Printer.

Back to the top

Set the Grooper Render Printer as the Default Printer

Open the Devices panel in your machine's Windows Settings. You will see the Grooper Render Printer listed in the "Printers & scanners" tab.

To make the Grooper Render Printer your default printer, select the Grooper Render Printer from the list of printers and scanners and press the "Manage" button.

On the following screen, press the "Set as default" button. Ensure that the "Printer status:" is listed as "Default"

Set up Activity Processing for Render

Add a New Thread Pool

By default there is only a single Thread Pool in your Grooper Repository, aptly named "Default". In order to use the Render activity in a Batch Process, you will need to create a new Thread Pool.

  1. Thread Pools are created in the Thread Pools folder of the Infrastructure folder. Navigate to the Thread Pools folder traversing the following path in the Node Tree.
    Root Node > Infrastructure > Thread Pools
  2. Right click the Thread Pools folder and select "Add" then "Thread Pool..."
  3. Name the Thread Pool whatever you'd like. Press "OK" to finish naming the Thread Pool and create it.
    • Since we are configuring an Activity Processing Service to run the Render activity, it makes sense to name this Thread Pool "Render".

  1. This creates a new Thread Pool object with the given name in the Node Tree.
  2. Change the Concurrency Mode property from Multiple to PerMachine
    • You may see a popup window saying "You must run Grooper as an Administrator to modify services. This is letting you know you will need to run Grooper Config as an administrator to create and edit the Activity Processing Service that will use this Thread Pool. However, you may still create the Thread Pool in Grooper Design Studio. Just press the "OK" button to get rid of this window.
  3. Press the "Save" button when finished.


! Render must run using a PerMachine Concurrency Mode

Back to the top

Set up the Activity Processing Service

Next, you must Install an Activity Processing Service using the Tread Pool created in the previous step. Grooper Services are installed through the Grooper Config application. You must run Grooper Config as an administrator to install and edit services.

  1. Locate the Grooper Config application (seen here using the Windows Start menu).
  2. Right click Grooper Config and select "Run as administrator" to run the program with the administrator's rights.
! You must run Grooper Config as an administrator to install or edit a Service.

  1. In Grooper Config, select the "Services" tab.

  1. Press the "Install..." button to add a new service.
  2. In the "Install New Service" window, select "Activity Processing"
  3. Press the "OK" button. This will take you to the configuration screen for this service.

Back to the top

Configure the Activity Processing Service

Next, you just need to configure the service's settings. In this case, we will just set the Thread Pool property to the Thread Pool created in Step 1.

  1. Select the Thread Pool property. Using the dropdown menu, select the Thread Pool created in Step 1 (Here, named "Render").

  1. Ensure the Number of Threads property remains at 1. The Render activity must run single-threaded.
  2. Enter the User Name and Password credentials for the administrator's account if not already present.
  3. Press the "OK" button when finished.

  1. On the following screen, press the "Start" button to run the Activity Processing Service.

Back to the top

Set the Thread Pool in your Batch Process Step

Last, the Render step of your Batch Process must be told which Thread Pool to use.

  1. Select the Render step of your Batch Process (Here there is only one step in the Batch Process. Yours will likely have many.)
  2. In the "Properties of Render Step" panel, select the Thread Pool property. Using the dropdown menu, change this from "Default" to the Thread Pool created in Step 1 (Here, named "Render").

Version Differences

Version 2.80 has native text file integration. In versions older than 2.80, you will need to Render TXT files in order to extract their text data. In version 2.80, there is no need to Render TXT files.