2.90:Control Sheet Separation (Separation Provider)

From Grooper Wiki


This article is about an older version of Grooper.

Information may be out of date and UI elements may have changed.

20252023.120232.90
A Grooper Control Sheet

Control Sheet Separation is a Separation Provider that uses Grooper document_scanner Control Sheets to separate documents.

Grooper Control Sheets are special pages that can be printed out and placed in between documents before scanning. These sheets use patch code barcodes to direct Grooper to perform certain actions, such as creating new Batch Folders in a Batch.

The Control Sheet Separation provider will then create a new Batch Folder (and thus new document) every time it encounters a Control Sheet (if it is configured to do so). All subsequent Batch Pages are placed in that folder until it encounters a new Control Sheet, at which point a new folder is created. The process repeats until the end of the Batch.

About

The following zip file can be imported into your own Grooper Repository. This can be used to follow along with this article in Grooper. For more information about how to import Grooper objects into your repository, visit the Import or Export Grooper Objects article.

Control Sheet Separation utilizes Control Sheets to determine how folders are created during document separation. Control Sheets can do many things in Grooper, but for separation they can perform three main actions:

  1. Create a Batch Folder in a Batch and add subsequent Batch Pages to that folder.
  2. Assign that Batch Folder's folder level in the Batch's folder hierarchy.
  3. Assign that Batch Folder's Content Type property.

This is an example of a very basic Control Sheet.

  1. Control Sheet objects are created and housed in the Control Sheets folder of the Batch Processing folder of the Node Tree.
  2. The Create Folder property determines if a folder is created when Control Sheet Separation encounters this page.
  3. The Folder Level property determines at what folder level in the Batch's folder hierarchy the Batch Folder is created.
  4. This barcode contains the property settings. When Grooper reads this barcode, it will execute separation according to the information stored here.
    • In this case the folder creation settings established by the Create Folder and Folder Level properties.
  5. Here, the Control Sheet prints the control actions in a human readable manner.
  6. The sheet can be printed from here using the "Print" button.

Basic Separation

The Control Sheet Separation provider and Control Sheets in general are designed to be used while scanning physical paper documents. These sheets are printed from Grooper and placed before the first page of each new document.

Here, you can see a Batch that was scanned into Grooper and processed no further. There are just loose pages in the Batch. Document separation has not occurred yet.

The Control Sheet above was printed and placed before each document before scanning.

The Control Sheet Separation provider will go page by page through the Batch looking for these Control Sheets. Whenever a Control Sheet is encountered, it will read the barcode at the bottom to understand what action to take next.

Here, the Control Sheet is configured to create a new folder, at folder level one. And, that's what happened. A new Batch Folder was created (at level one in the Batch) and all subsequent pages are appended to that folder until a new Control Sheet is encountered. At that point, a new folder is created and the process continues on until the end of the Batch.

Separation and Classification

Because Control Sheets can be used to assign Batch Folders a Content Type, they can also be used to classify these newly created folders. If you're printing out Control Sheets to separate documents, and you know what documents correspond to what Document Types of a Content Model, you can effectively kill two birds with one stone.

  1. Each Document Type of the Content Model will receive its own Control Sheet.
    • Here, we have four Document Types each highlighted with a different color.
  2. With the other folder creation properties set, the Content Type property will allow you to select a Document Type from a Content Model.

This Batch has one of these Control Sheets placed before the first page of the corresponding Document Type.

Whenever separation occurs, using the Control Sheet Separation provider, not only will a new document be created, but that document folder will also be classified according to the Content Type property of the Control Sheet.

Which is exactly what we see here.

Not only are the loose pages separated into document folders, but those documents are classified as well, according to the Document Types of a Content Model referenced on the Control Sheet.

How To

Assign Control Sheet Separation

To a Separate Step in a Batch Process

  1. Select a Working Batch Process
    • Access Working Batch Processes in the following location in the Node Tree:
    Root Node > Batch Processing > Processing > Working
  2. Add a new Batch Step.
  3. In the "Step Properties" panel, using the Activity Type' property, select Separate.
  4. You will find the Separate activity in the "Document Processing" heading.

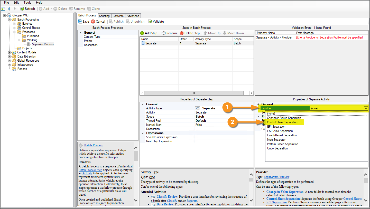
  1. In the Separate activity's property panel, select the Provider property.
  2. Using the dropdown menu, select Control Sheet Separation.

That's it! Since all the controlling actions about how folders are created are set on the Control Sheets' properties, there is no further configuration necessary.

To a Separation Profile

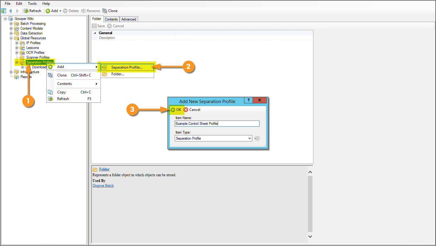
  1. Add a new Separation Profile by right-clicking the Separation Profiles folder of the Global Resources folder.
  2. Select "Add" and "Separation Profile..."
  3. Name the Separation Profile and press the "Ok" button when finished.

  1. With the Separation Profile selected, select the Provider property.
  2. Using the dropdown menu, select Control Sheet Separation.

That's it! Since all the controlling actions about how folders are created are set on the Control Sheets' properties, there is no further configuration necessary.