2023:NTFS (CMIS Binding)

From Grooper Wiki

This article is about an older version of Grooper.

Information may be out of date and UI elements may have changed.

202520232.72

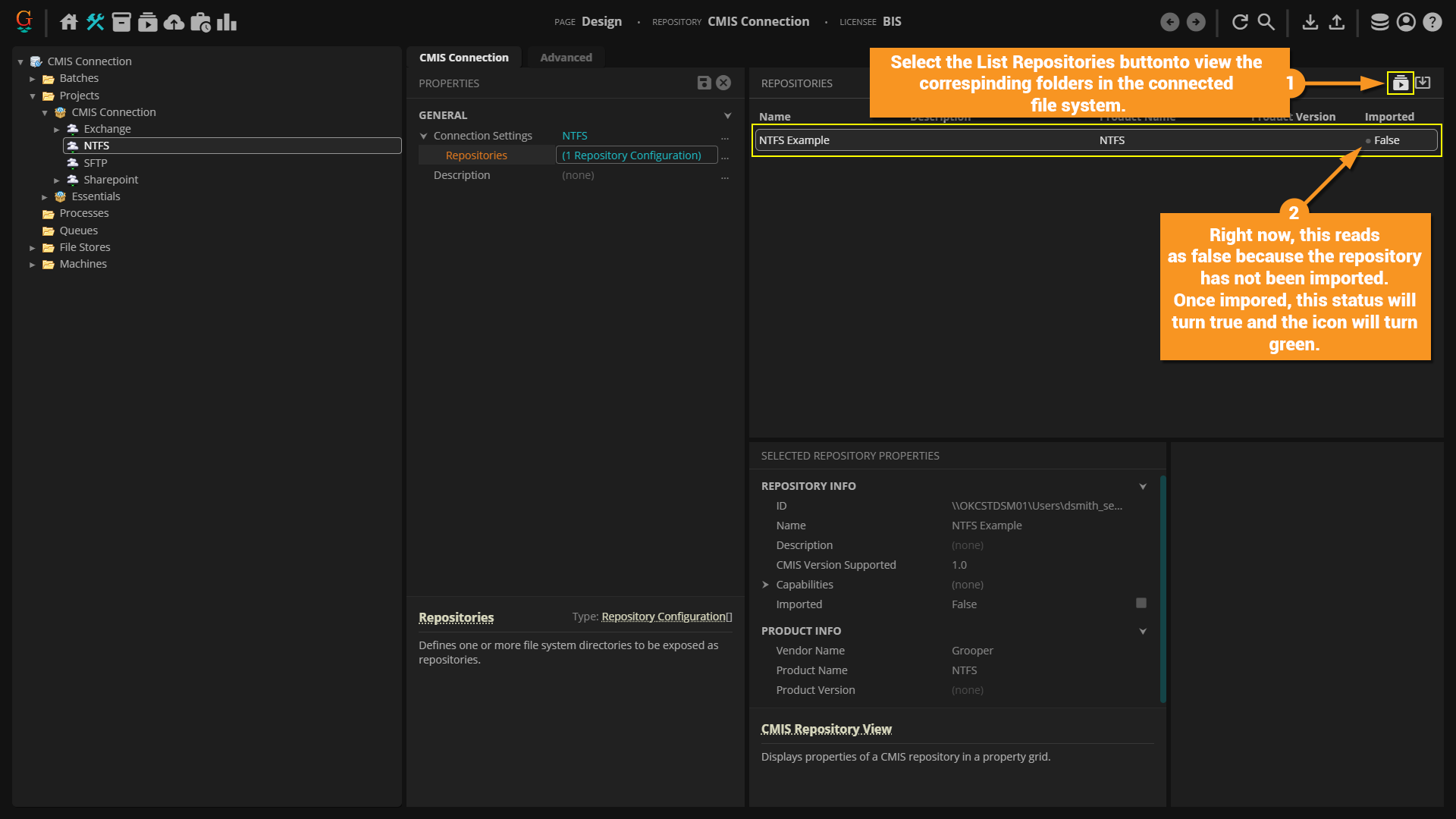
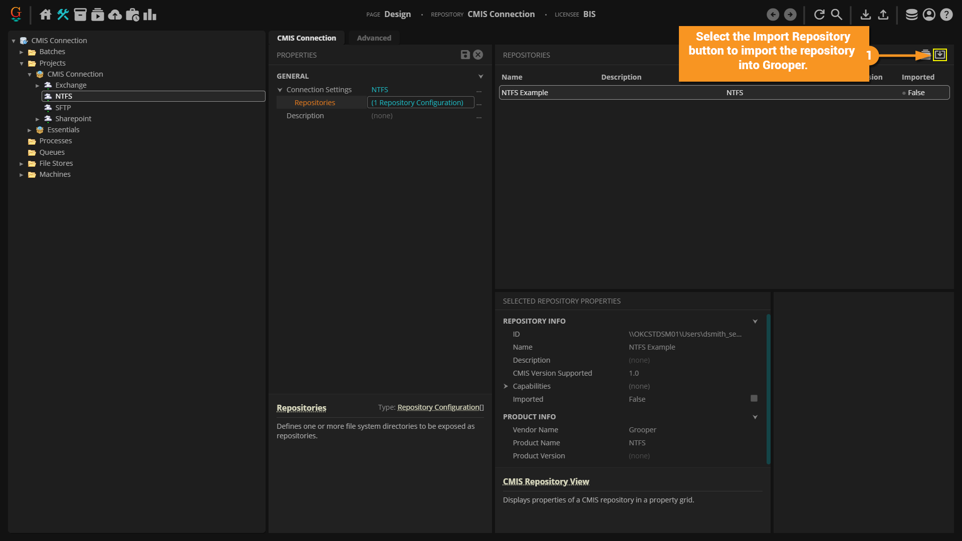
NTFS is a connection option for cloud CMIS Connections. It connects Grooper to files and folders in the Microsoft Windows NTFS file system for import and export operations.

The connected NTFS folder or folders are exposed as a CMIS Repository, mimicking its file system hierarchy as well. Once connected, you can import, export, search, and browse documents from Grooper.

The NTFS binding can be used for import operations via CMIS Import using either "Import Descendants" or "Import Query Results". It can be used for export operations via the Document Export activity.

NTFS folders use a a hierarchical file system (HFS), where folders and files are represented by simple object types.  As such, this binding is suitable for the Unmapped Export provider rather than the Mapped Export provider.  You can still export metadata as a "buddy file" by adjusting the "Metadata Export" property in the Document Export activity's Export Settings.

Paths should be specified as UNC paths (ex: \\DomainName\Path\).  Grooper does give you the option to search for and use Windows system paths.  However, you probably should not.  These paths may not be accessible to other processors, users or machines.  For example, if you create a repository using a local path to your Documents folder and you export a batch using that NTFS binding to another user on another machine, the batch process is going to look for a repository on their local drive, not yours.

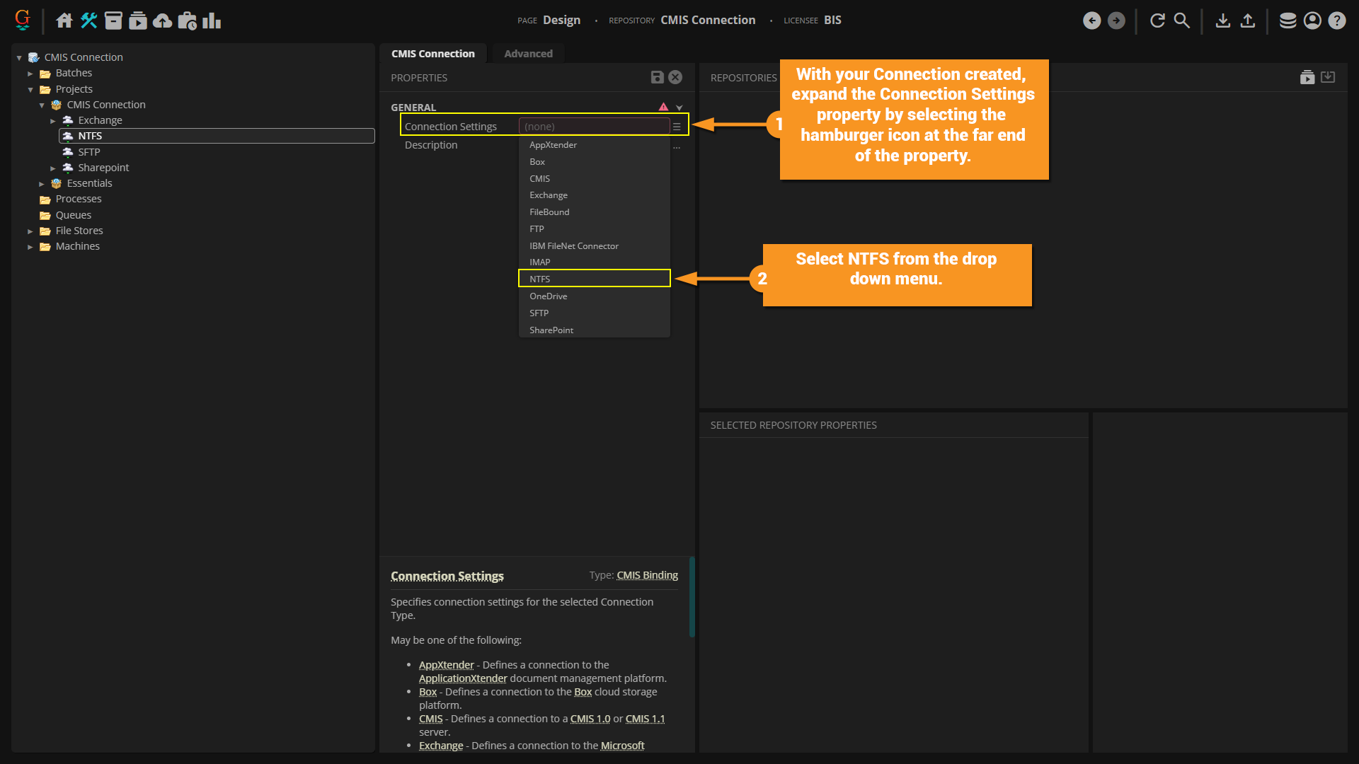
How To: Create a New NFTS Connection







There are two optional properties.
  • Read Only - Change this to "True" if you want these folders to be read only.  This can be useful to prevent unintentional changes to the file system if you only need the connection to a file system for imports.
  • Enable Search - Set this to "True" to enable search functionality.  If this option is enabled, the contents of Base Path must be indexed by the Windows Search service. This means (a) Windows Search must be running on the storage server; and (b) the directory represented by Base Path must be included in the index.  Refer to Microsoft documentation for instructions on how to enable Windows Search on Server 2008, Server 2012, or Server 2016. Use Control Panel / Indexing Options to modify the list of directories included in the index.




Known Issues & Limitations

NTFS CMISQL Query Limitations

The NTFS connection binding will not support the CONTAINS() predicate (for full text searching) unless the Windows file system has been indexed by the Windows Search Service.


See Also

For more information to use your CMIS Connection once its created, see the following articles: